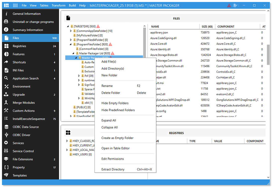
Master Packager
Create and edit Microsoft Windows Installer (MSI) files for free.


Create And Modify
Create MSI and MST files from scratch or modify Vendor Microsoft Windows installers.

Simple
Design that is created to be as friendly as possible. Self-explanatory user interface.


Fast
Work with MSIs having over 100 000 files or registries and experience impressive load time and UI responsiveness.


User interface
Don’t miss anything. The interface that lets you use your display’s full potential - all menus in one or focus view.


Advanced Editor
View, edit, and create MSI files like a Master Packager. The editor enables beginners and pro packagers to do more with fewer clicks and no struggles.


Table Editor
See and modify every cell of the MSI file. Do it using table editor beyond your expectations.


Templates
Automate the boring parts of the packaging. Store properties, registries, summary information, or custom actions and apply them instantly with predefined templates.
